Description

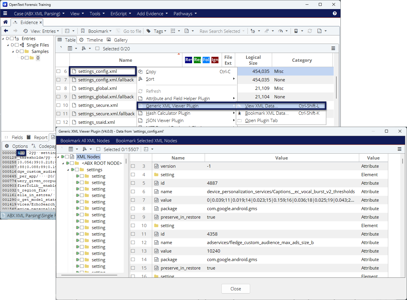
This is a self-installing application plugin that enables the user to right-click an XML file and view/bookmark the data it contains.

In addition to supporting compressed XML of the type used by Android OS; also, Android ABX files, the plugin supports UTF-16 XML files of the type used by Windows Task Scheduler.

This script was developed for use in OpenText Forensic and OpenText Endpoint Investigator (EnCase) training. For more details, please click the following link:

Releases

Release
Size
Date
Generic XML Viewer Plugin 4.0.0
214.6 KB
  |  
Oct 10, 2025
More info Less info
Product compatibility
Version 1.0.0
Release notes

This version adds support for Android ABX files.

Languages
English

Unsubscribe from notifications

You are receiving release updates for this item because you have subscribed to the following products:
If you unsubscribe, you will no longer receive any notifications for these products.
Tip: to update your subscription preferences, go to Manage Subscriptions from your Dashboard, uncheck the products you no longer want to receive notifications for, and click 'Save'.

Marketplace Terms of Service

In order to continue, you must accept the updated Marketplace Terms of Service
Since you are downloading an app from the OpenText Marketplace, you need to accept the updated Marketplace Terms of Service before you can continue. Use the link to review the Marketplace Terms of Service. Once complete check the, "I accept the Marketplace Terms of Service" box below and click accept to continue your download.


Your download has begun...

Your download has begun

Related content and resources

Your browser is not supported!

Please upgrade to one of the following broswers: Internet Explorer 11 (or greater) or the latest version of Chrome or Firefox

release-rel-2025-09-01-6438 | Wed Sep 3 00:12:09 PDT 2025